腾讯云轻量服务器-Lighthouse搭建Chat-GPT
5分钟将ChatGPT搬进Lighthouse
图源:ChatGPT: Optimizing Language Models for Dialogue
ChatGPT 是由 OpenAI 于2022年11月推出的一个预训练的对话式大规模语言模型。短短数天便已“屠版”社交媒体。
爆火的 ChatGPT
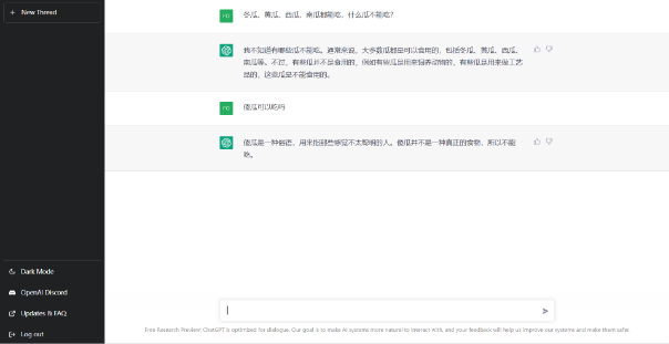
如果说下边的事情,是一个 AI 完成的,你会作何感受?
我们来让它做个脑筋急转弯:


还是让它写段代码吧:


除此之外,它还会帮代码找 Bug 、会写各种文风的文章、会写广告文案、会编写游戏代码,甚至还会考试……仿佛无所不能。
美中不足
纵使它千般万般好,可还是有大量想探个究竟的“好奇宝宝”被 ChatGPT 拒之门外。压在大家身上的是两座大山: 1、ChatGPT 可能会提示:不为您的地区提供此服务;
2、注册 ChatGPT 还需要拥有一个可以接收短信的其他国家地域的号码;
3、由于访问量的极速攀升,ChatGPT 官网在高峰时段会有排队的情况,另外对于 response 超过一分钟的任务,大概率会提示 network error,相对来说,通过 API 的使用暂时没有这个问题。

迎来曙光
好在技术领域的开源精神,使得站在 ChatGPT 门外的人也能有机会窥见它的“庞大身姿”,不过,对于广大技术能力不足的小伙伴而言,即使拿到了项目源码,也可能无从下手,这时候他们就需要既懂技术又乐于奉献的你站出来了!
本文有幸请到了近期爆火的公益 OPENAI-GPT 站点的作者一起合作,为各位看官带来了基于腾讯云轻量应用服务器,使用独家开源的项目,为期待着 ChatGPT 更多人牵线搭桥。


准备服务器
一切的基础,是拥有一台腾讯云轻量应用服务器,【腾讯云】云服务器等爆品抢先购,低至4.2元/月
我们本次选择 2核2G 的实例套餐即可:

Tips:文末也为大家带来了腾讯云轻量应用服务器的特惠福利,千万不要错过!
安装依赖软件
等待轻量应用服务器创建完成后,在产品控制台找到对应的实例卡片,点击「登录」即可一键免密登入服务器:


我们首先进入 root 账号:
sudo -i
安装部署 ChatGPT 必备的软件,并且启动 nginx :
yum install git nginx -y && nginx
部署 ChatGPT
依赖环境初始化完成后,我们马不停蹄,立刻将该项目克隆至服务器内:
git clone https://github.com/sbaliyun/chatgpt-html.git
然后我们调整一下项目地址,将其放进 nginx 的网站文件下(可能有所不同),并且进入到该地址:
# 将项目移动到 /var/www/html/ 目录下
mv Chat-GPT/* /var/www/html/
# 进入该目录
cd /var/www/html/
设置 OpenAI 密钥
接下来,我们需要把项目文件中,index.html 文件第 47 行的密钥修改为自己在 OpenAI 申请的 API 密钥:OpenAI API
vim index.html
修改index.html文件第47行的密钥
将 sk-123456 改为 你在open ai申请的密钥
https://beta.openai.com/account/api-keys
点击按钮创建一个 Key ,注意保存好这个 Key ,它将只出现一次。
设置完成后,我们按键盘的 ESC 键,并输入:
:wq
要想问我怎么注册?嘿嘿嘿,动动小手就能搜到啦~
尾声
此时,我们就已经能通过轻量应用服务器的公网 IP 地址访问刚刚搭建的 ChatGPT 了,轻量应用服务器控制台现已支持轻量域名管理,可以快速地将域名解析到您的轻量应用服务器上,如此一来,您就可以将域名分享出去,为想要玩 ChatGPT 的大家造福了!
Tips:调用 OpenAI 的 API 是收费的哦,玩乐虽好,还得注意成本。


