-
为什么我避免使用async/await?
JavaScript中的async/await功能的效用是基于这样的想法:异步代码很难,相比之下,同步代码更容易。这在客观上是正确的,但在大多数情况下,我不认为...
智影Yodonicc 2023-01-02
662 0 0 -
你不知道的CSS
这是一个速记属性,通常用于通过有效地停止继承,从而将所有属性重置为各自的初始值,或者用于强制所有属性的继承。
智影Yodonicc 2023-01-02
645 0 0 -
2022年4月腾讯云开发者社区视频月度榜单公布
腾讯云开发者社区4月视频月度榜单公布拉! 部分地区由于疫情暂时不能发货,恢复物流后发出~ 请各位没有填收货地址的老师赶紧联系小助理(微信:Tcloudedu3) ……
腾讯云开发者社区 2023-01-02
590 0 0 -
Web3.0时代来啦——体验腾讯云长安链!
Web 3.0,第三代互联网,意思是由DLT(分布式账本技术)支援,基于区块链的去中心化网路世界,也将是驱动元宇宙的基础建设技术。最近听说腾讯云区块链正式官宣,...
keyi的猫 2023-01-02
634 0 0 -
2022年5月腾讯云开发者社区视频月度榜单公布
腾讯云开发者社区视频月度榜单的规则在腾讯云开发者社区招募技术视频创作者计划内有公示
腾讯云开发者社区 2023-01-02
607 0 0 -
聊聊 Netty 那些事儿之 Reactor 在 Netty 中的实现(创建篇)
在上篇文章《聊聊Netty那些事儿之从内核角度看IO模型》中我们花了大量的篇幅来从内核角度详细讲述了五种IO模型的演进过程以及ReactorIO线程模型的底层基...
bin的技术小屋 2023-01-02
719 0 0 -
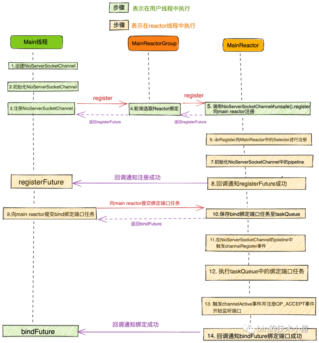
详细图解Netty Reactor启动全流程 | 万字长文 | 多图预警
大家先不要惊慌,问题不大,本文笔者的目的就是要让大家清晰的理解这幅流程图,从而深刻的理解Netty Reactor的启动全流程,包括其中涉及到的各种代码设计实现...
bin的技术小屋 2023-01-02
687 0 0 -
保姆级教程:写出自己的移动应用和小程序(篇二)
我们知道,App 的开发更偏向于用户层面,从 UI 展示到业务逻辑处理,全程处理用户的行为。而 SDK 面向的是开发者,开发更偏向于功能方面,注重功能的开发实现...
火爆的小茶壶 2023-01-02
639 0 0 -
看完这篇,轻松get限流!
限流,也叫速率限制(Rate Limiting),是一种限制请求速率的技术。通常用于保护服务自身,或在下游服务已知无法保护自身的情况下,保护下游服务
一只小黄鱼 2023-01-02
618 0 0 -
抽奖/秒杀/竞价/评分/权威/投票,技术教你用合适的方法做好活动
背景: 互联网的产品、运营,经常会做活动,有些是长期的、日常的活动,有些是短期的、不定期的活动。每次活动都会有一定的资源投入,可能是技术研发的人力投入,也可能是...
一凡sir 2023-01-02
632 0 0
