-
一文搞定代码中的命名
Phil Karlton 曾经说过:计算机科学领域只有两件难事:缓存失效和命名。而命名又是写出整洁代码基础中的基础,本文的副标题其实是《关于命名的读书笔记》,自...
腾讯蓝鲸助手 2023-01-02
576 0 0 -
牛逼的公司都在用的绩效管理法OKR
组内在探讨下半年的OKR ,最近也入职两个新同事无意中看到一个新同事在百度查OKR,其实公司也是最近几年才引入了OKR,我对他有大概了解但也只能说是比较肤浅的了...
研究僧 2023-01-02
636 0 0 -
UE4 编辑器中使用UMG
在编辑器开发中,无论是官方的例子还是网上的经验,基本上99%都是使用Slate进行的。 Slate用起来还是比较蛋疼的,没有一个图形化的界面拼UI,全部靠代码撸...
sosioshen 2023-01-02
659 0 0 -
一文秒懂!腾讯云ES HTTPS 集群访问通信最佳实践
Elasticsearch提供了多种数据访问安全的方式,如用户名密码校验、api_key等。但是依然无法保障数据传输过程中的安全性问题。而HTTPS协议,则是一...
吴容 2023-01-02
632 0 0 -
FullCalendar - 开源的多功能 JavaScript 日历插件
此教程是基于Vue2,FullCalendar 同时也支持 Vue3,文档在https://fullcalendar.io/docs/vue
青年码农 2023-01-02
630 0 0 -
Jetpack-Compose 学习笔记(二)—— Compose 布局你学会了么?
在前一篇笔记中,我们知道了 Compose 布局的一些基本知识,这篇笔记就来详细看看 Compose 布局吧!还有些 Compose 其他的知识,根据官方的实例...
修之竹 2023-01-02
650 0 0 -
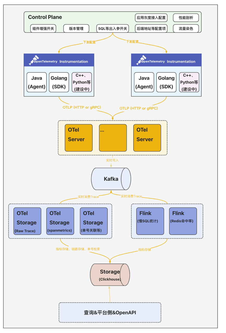
得物云原生全链路追踪Trace2.0架构实践
分布式链路追踪作为解决分布式应用可观测问题的重要技术,得物全链路追踪(简称Trace2.0)基于OpenTelemetry提供的可观测标准方案实现新一代的一站式...
得物技术 2023-01-02
613 0 0 -
微信小程序对接微信JSAPI支付
https://pay.weixin.qq.com/index.php/apply/applyment_home/guide_normal
Hunter@Miracle 2023-01-02
616 0 0 -
【云安全最佳实践】T-Sec Web 应用防火墙实践接入
腾讯云 Web 应用防火墙(Web Application Firewall,WAF)是一款基于 AI 的一站式 Web 业务运营风险防护方案。通过 AI+规则...
eagleyao 2023-01-02
644 0 0 -
数据火器库 - 八卦系列之瑞士军刀: 随APP携带的SQLite
作为产品设计/产品管理的从业者,日常工作的一个核心就是明确产品的优势和定位,加上同样重要,又常常被忽略的维度:产品边界
数据库小组 2023-01-02
601 0 0
